| diagram |
 |
| namespace |
http://www.opengis.net/gml/3.2 |
| type |
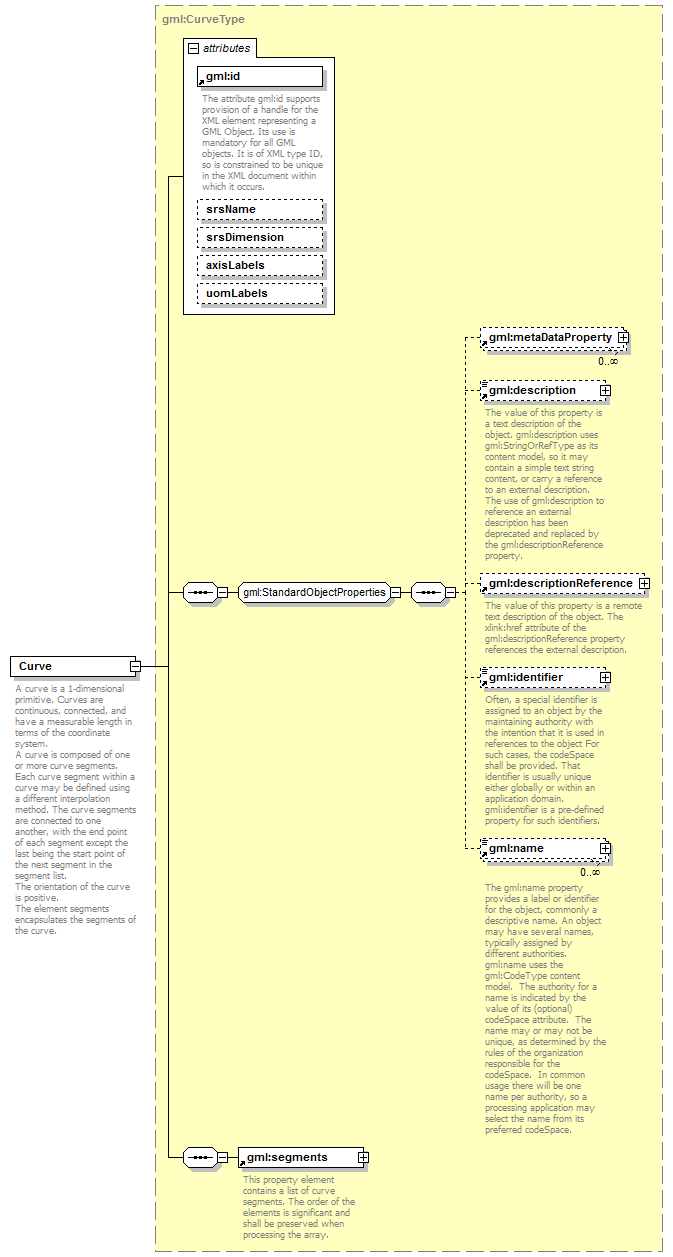
gml:CurveType |
| properties |
| content | complex | | substGrp | gml:AbstractCurve |
|
| children |
gml:metaDataProperty gml:description gml:descriptionReference gml:identifier gml:name gml:segments |
| attributes |
| Name | Type | Use | Default | Fixed | annotation | | id | | required | | | | documentation | | The attribute gml:id supports provision of a handle for the XML element representing a GML Object. Its use is mandatory for all GML objects. It is of XML type ID, so is constrained to be unique in the XML document within which it occurs. |
| | srsName | anyURI | | | | | | srsDimension | positiveInteger | | | | | | axisLabels | gml:NCNameList | | | | | | uomLabels | gml:NCNameList | | | | |
|
| annotation |
| documentation | A curve is a 1-dimensional primitive. Curves are continuous, connected, and have a measurable length in terms of the coordinate system.
A curve is composed of one or more curve segments. Each curve segment within a curve may be defined using a different interpolation method. The curve segments are connected to one another, with the end point of each segment except the last being the start point of the next segment in the segment list.
The orientation of the curve is positive.
The element segments encapsulates the segments of the curve. |
|