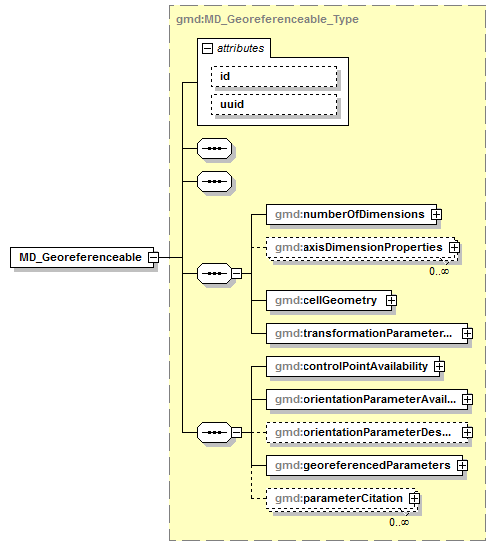
element MD_Georeferenceable
diagram AirQualityReporting_p2279.png
namespace http://www.isotc211.org/2005/gmd
type gmd:MD_Georeferenceable_Type
properties
content complex
substGrp gmd:MD_GridSpatialRepresentation
children gmd:numberOfDimensions gmd:axisDimensionProperties gmd:cellGeometry gmd:transformationParameterAvailability gmd:controlPointAvailability gmd:orientationParameterAvailability gmd:orientationParameterDescription gmd:georeferencedParameters gmd:parameterCitation
attributes
Name  Type  Use  Default  Fixed  annotation
idID      
uuidstring      


XML Schema documentation generated by XMLSpy Schema Editor http://www.altova.com/xmlspy