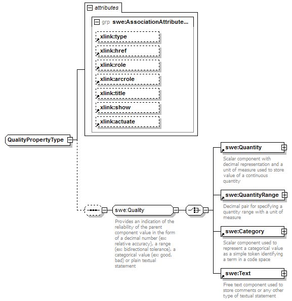
complexType QualityPropertyType
diagram AirQualityReporting_p1779.png
namespace http://www.opengis.net/swe/2.0
children swe:Quantity swe:QuantityRange swe:Category swe:Text
attributes
Name  Type  Use  Default  Fixed  annotation
type    simple  
href      
role      
arcrole      
title      
show      
actuate      


XML Schema documentation generated by XMLSpy Schema Editor http://www.altova.com/xmlspy