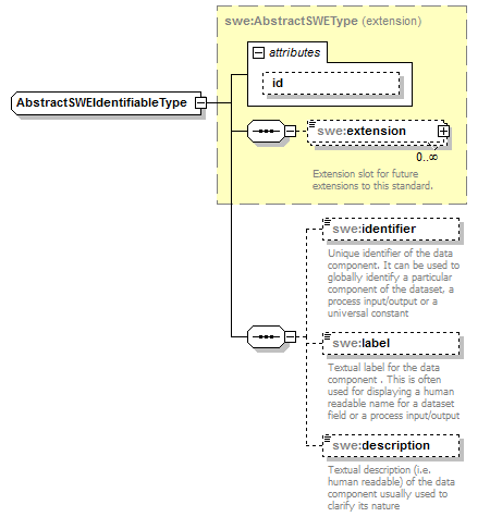
complexType AbstractSWEIdentifiableType
diagram AirQualityReporting_p2262.png
namespace http://www.opengis.net/swe/2.0
type extension of swe:AbstractSWEType
properties
base swe:AbstractSWEType
children swe:extension swe:identifier swe:label swe:description
attributes
Name  Type  Use  Default  Fixed  annotation
idIDoptional      

element AbstractSWEIdentifiableType/identifier
diagram AirQualityReporting_p2263.png
namespace http://www.opengis.net/swe/2.0
type anyURI
properties
isRef 0
minOcc 0
maxOcc 1
content simple
annotation
documentation
Unique identifier of the data component. It can be used to globally identify a particular component of the dataset, a process input/output or a universal constant

element AbstractSWEIdentifiableType/label
diagram AirQualityReporting_p2264.png
namespace http://www.opengis.net/swe/2.0
type string
properties
isRef 0
minOcc 0
maxOcc 1
content simple
annotation
documentation
Textual label for the data component . This is often used for displaying a human readable name for a dataset field or a process input/output

element AbstractSWEIdentifiableType/description
diagram AirQualityReporting_p2265.png
namespace http://www.opengis.net/swe/2.0
type string
properties
isRef 0
minOcc 0
maxOcc 1
content simple
annotation
documentation
Textual description (i.e. human readable) of the data component usually used to clarify its nature


XML Schema documentation generated by XMLSpy Schema Editor http://www.altova.com/xmlspy