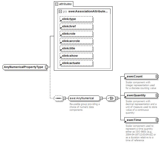
complexType AnyNumericalPropertyType
diagram AirQualityReporting_p1752.png
namespace http://www.opengis.net/swe/2.0
children swe:Count swe:Quantity swe:Time
attributes
Name  Type  Use  Default  Fixed  annotation
type    simple  
href      
role      
arcrole      
title      
show      
actuate      


XML Schema documentation generated by XMLSpy Schema Editor http://www.altova.com/xmlspy