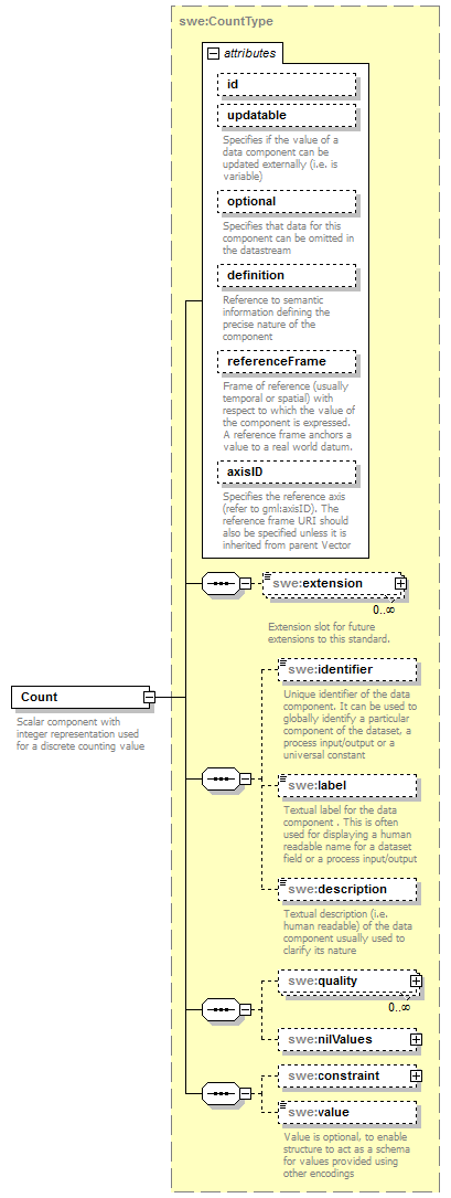
element Count
diagram AirQualityReporting_p1721.png
namespace http://www.opengis.net/swe/2.0
type swe:CountType
properties
content complex
substGrp swe:AbstractSimpleComponent
children swe:extension swe:identifier swe:label swe:description swe:quality swe:nilValues swe:constraint swe:value
attributes
Name  Type  Use  Default  Fixed  annotation
idIDoptional      
updatablebooleanoptional      
documentation
Specifies if the value of a data component can be updated externally (i.e. is variable)
optionalbooleanoptional  false    
documentation
Specifies that data for this component can be omitted in the datastream
definitionanyURIoptional      
documentation
Reference to semantic information defining the precise nature of the component
referenceFrameanyURIoptional      
documentation
Frame of reference (usually temporal or spatial) with respect to which the value of the component is expressed. A reference frame anchors a value to a real world datum.
axisIDstringoptional      
documentation
Specifies the reference axis (refer to gml:axisID). The reference frame URI should also be specified unless it is inherited from parent Vector
annotation
documentation
Scalar component with integer representation used for a discrete counting value


XML Schema documentation generated by XMLSpy Schema Editor http://www.altova.com/xmlspy