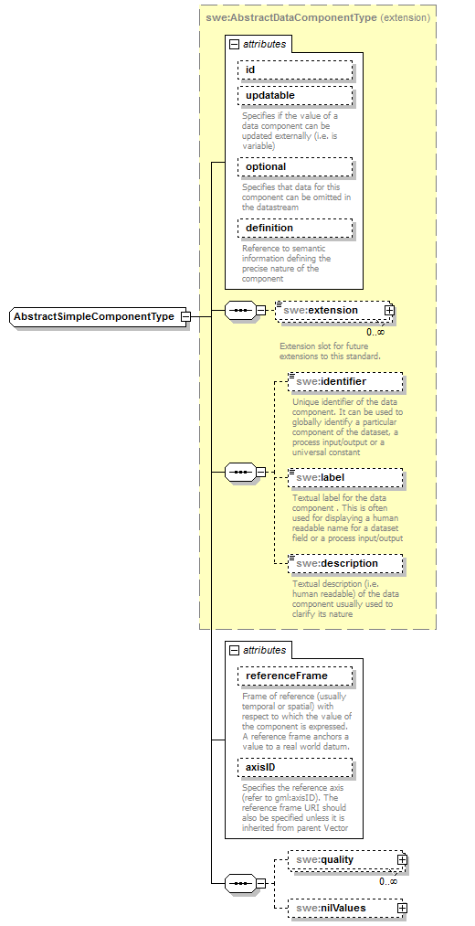
complexType AbstractSimpleComponentType
diagram AirQualityReporting_p1732.png
namespace http://www.opengis.net/swe/2.0
type extension of swe:AbstractDataComponentType
properties
base swe:AbstractDataComponentType
abstract true
children swe:extension swe:identifier swe:label swe:description swe:quality swe:nilValues
attributes
Name  Type  Use  Default  Fixed  annotation
idIDoptional      
updatablebooleanoptional      
documentation
Specifies if the value of a data component can be updated externally (i.e. is variable)
optionalbooleanoptional  false    
documentation
Specifies that data for this component can be omitted in the datastream
definitionanyURIoptional      
documentation
Reference to semantic information defining the precise nature of the component
referenceFrameanyURIoptional      
documentation
Frame of reference (usually temporal or spatial) with respect to which the value of the component is expressed. A reference frame anchors a value to a real world datum.
axisIDstringoptional      
documentation
Specifies the reference axis (refer to gml:axisID). The reference frame URI should also be specified unless it is inherited from parent Vector

attribute AbstractSimpleComponentType/@referenceFrame
type anyURI
properties
isRef 0
use optional
annotation
documentation
Frame of reference (usually temporal or spatial) with respect to which the value of the component is expressed. A reference frame anchors a value to a real world datum.

attribute AbstractSimpleComponentType/@axisID
type string
properties
isRef 0
use optional
annotation
documentation
Specifies the reference axis (refer to gml:axisID). The reference frame URI should also be specified unless it is inherited from parent Vector

element AbstractSimpleComponentType/quality
diagram AirQualityReporting_p1733.png
namespace http://www.opengis.net/swe/2.0
type swe:QualityPropertyType
properties
isRef 0
minOcc 0
maxOcc unbounded
content complex
children swe:Quantity swe:QuantityRange swe:Category swe:Text
attributes
Name  Type  Use  Default  Fixed  annotation
type    simple  
href      
role      
arcrole      
title      
show      
actuate      

element AbstractSimpleComponentType/nilValues
diagram AirQualityReporting_p1734.png
namespace http://www.opengis.net/swe/2.0
type swe:NilValuesPropertyType
properties
isRef 0
minOcc 0
maxOcc 1
content complex
children swe:NilValues
attributes
Name  Type  Use  Default  Fixed  annotation
type    simple  
href      
role      
arcrole      
title      
show      
actuate      


XML Schema documentation generated by XMLSpy Schema Editor http://www.altova.com/xmlspy