| diagram |
 |
| namespace |
http://www.opengis.net/gml/3.2 |
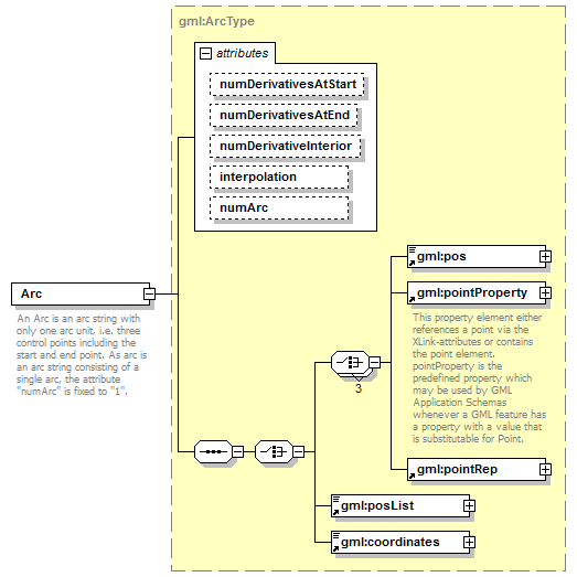
| type |
gml:ArcType |
| properties |
| content | complex | | substGrp | gml:ArcString |
|
| children |
gml:pos gml:pointProperty gml:pointRep gml:posList gml:coordinates |
| attributes |
|
| annotation |
| documentation | | An Arc is an arc string with only one arc unit, i.e. three control points including the start and end point. As arc is an arc string consisting of a single arc, the attribute "numArc" is fixed to "1". |
|