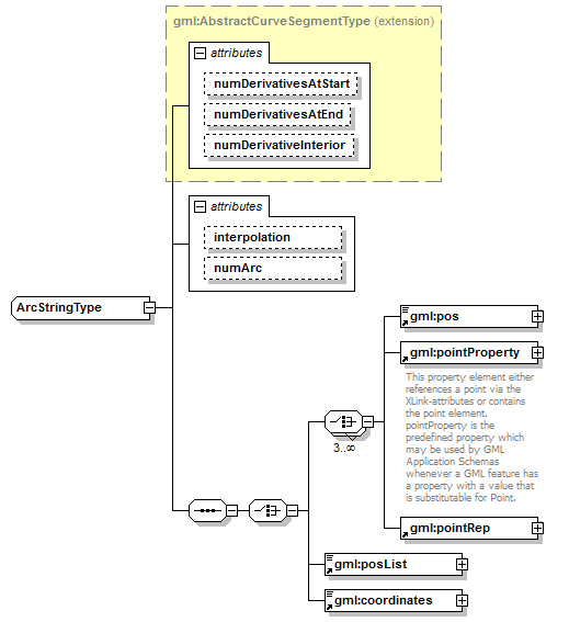
complexType ArcStringType
diagram AirQualityReporting_p2164.png
namespace http://www.opengis.net/gml/3.2
type extension of gml:AbstractCurveSegmentType
properties
base gml:AbstractCurveSegmentType
children gml:pos gml:pointProperty gml:pointRep gml:posList gml:coordinates
attributes
Name  Type  Use  Default  Fixed  annotation
numDerivativesAtStartinteger  0    
numDerivativesAtEndinteger  0    
numDerivativeInteriorinteger  0    
interpolationgml:CurveInterpolationType    circularArc3Points  
numArcinteger      

attribute ArcStringType/@interpolation
type gml:CurveInterpolationType
properties
isRef 0
fixed circularArc3Points

attribute ArcStringType/@numArc
type integer
properties
isRef 0


XML Schema documentation generated by XMLSpy Schema Editor http://www.altova.com/xmlspy