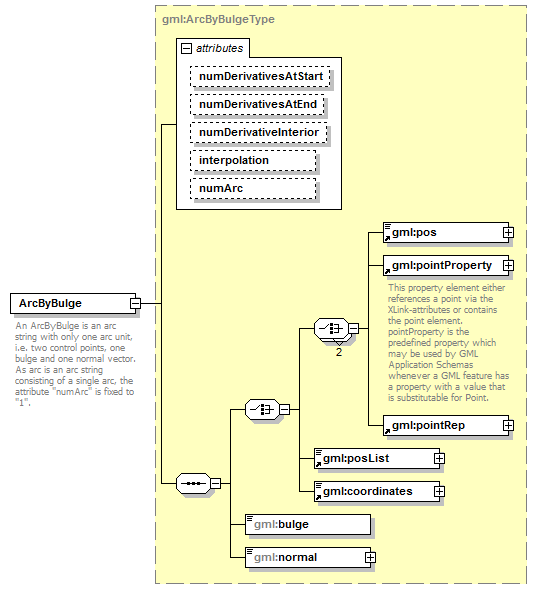
element ArcByBulge
diagram AirQualityReporting_p2107.png
namespace http://www.opengis.net/gml/3.2
type gml:ArcByBulgeType
properties
content complex
substGrp gml:ArcStringByBulge
children gml:pos gml:pointProperty gml:pointRep gml:posList gml:coordinates gml:bulge gml:normal
attributes
Name  Type  Use  Default  Fixed  annotation
numDerivativesAtStartinteger  0    
numDerivativesAtEndinteger  0    
numDerivativeInteriorinteger  0    
interpolationgml:CurveInterpolationType    circularArc2PointWithBulge  
numArcinteger    1  
annotation
documentation
An ArcByBulge is an arc string with only one arc unit, i.e. two control points, one bulge and one normal vector.
As arc is an arc string consisting of a single arc, the attribute "numArc" is fixed to "1".


XML Schema documentation generated by XMLSpy Schema Editor http://www.altova.com/xmlspy