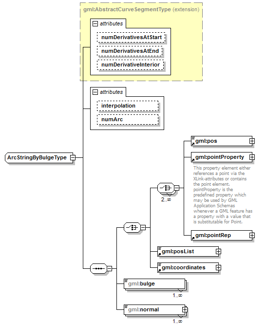
complexType ArcStringByBulgeType
diagram AirQualityReporting_p2161.png
namespace http://www.opengis.net/gml/3.2
type extension of gml:AbstractCurveSegmentType
properties
base gml:AbstractCurveSegmentType
children gml:pos gml:pointProperty gml:pointRep gml:posList gml:coordinates gml:bulge gml:normal
attributes
Name  Type  Use  Default  Fixed  annotation
numDerivativesAtStartinteger  0    
numDerivativesAtEndinteger  0    
numDerivativeInteriorinteger  0    
interpolationgml:CurveInterpolationType    circularArc2PointWithBulge  
numArcinteger      

attribute ArcStringByBulgeType/@interpolation
type gml:CurveInterpolationType
properties
isRef 0
fixed circularArc2PointWithBulge

attribute ArcStringByBulgeType/@numArc
type integer
properties
isRef 0

element ArcStringByBulgeType/bulge
diagram AirQualityReporting_p2162.png
namespace http://www.opengis.net/gml/3.2
type double
properties
isRef 0
minOcc 1
maxOcc unbounded
content simple

element ArcStringByBulgeType/normal
diagram AirQualityReporting_p2163.png
namespace http://www.opengis.net/gml/3.2
type gml:VectorType
properties
isRef 0
minOcc 1
maxOcc unbounded
content complex
attributes
Name  Type  Use  Default  Fixed  annotation
srsNameanyURI      
srsDimensionpositiveInteger      
axisLabelsgml:NCNameList      
uomLabelsgml:NCNameList      


XML Schema documentation generated by XMLSpy Schema Editor http://www.altova.com/xmlspy