| diagram |
 |
| namespace |
http://www.opengis.net/gml/3.2 |
| type |
gml:ArcStringType |
| properties |
| content | complex | | substGrp | gml:AbstractCurveSegment |
|
| children |
gml:pos gml:pointProperty gml:pointRep gml:posList gml:coordinates |
| attributes |
|
| annotation |
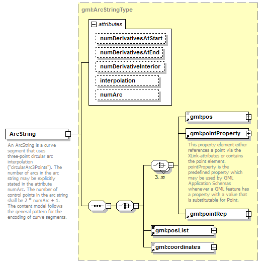
| documentation | An ArcString is a curve segment that uses three-point circular arc interpolation ("circularArc3Points"). The number of arcs in the arc string may be explicitly stated in the attribute numArc. The number of control points in the arc string shall be 2 * numArc + 1.
The content model follows the general pattern for the encoding of curve segments. |
|