| diagram |
 |
| namespace |
http://www.opengis.net/gml/3.2 |
| type |
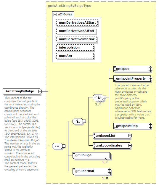
gml:ArcStringByBulgeType |
| properties |
| content | complex | | substGrp | gml:AbstractCurveSegment |
|
| children |
gml:pos gml:pointProperty gml:pointRep gml:posList gml:coordinates gml:bulge gml:normal |
| attributes |
|
| annotation |
| documentation | This variant of the arc computes the mid points of the arcs instead of storing the coordinates directly. The control point sequence consists of the start and end points of each arc plus the bulge (see ISO 19107:2003, 6.4.17.2). The normal is a vector normal (perpendicular) to the chord of the arc (see ISO 19107:2003, 6.4.17.4).
The interpolation is fixed as "circularArc2PointWithBulge".
The number of arcs in the arc string may be explicitly stated in the attribute numArc. The number of control points in the arc string shall be numArc + 1.
The content model follows the general pattern for the encoding of curve segments. |
|