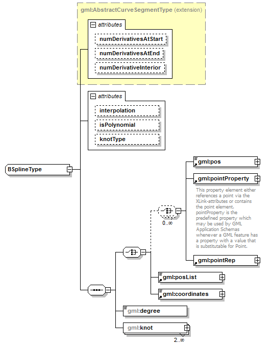
complexType BSplineType
diagram AirQualityReporting_p2169.png
namespace http://www.opengis.net/gml/3.2
type extension of gml:AbstractCurveSegmentType
properties
base gml:AbstractCurveSegmentType
children gml:pos gml:pointProperty gml:pointRep gml:posList gml:coordinates gml:degree gml:knot
attributes
Name  Type  Use  Default  Fixed  annotation
numDerivativesAtStartinteger  0    
numDerivativesAtEndinteger  0    
numDerivativeInteriorinteger  0    
interpolationgml:CurveInterpolationType  polynomialSpline    
isPolynomialboolean      
knotTypegml:KnotTypesType      

attribute BSplineType/@interpolation
type gml:CurveInterpolationType
properties
isRef 0
default polynomialSpline

attribute BSplineType/@isPolynomial
type boolean
properties
isRef 0

attribute BSplineType/@knotType
type gml:KnotTypesType
properties
isRef 0

element BSplineType/degree
diagram AirQualityReporting_p2170.png
namespace http://www.opengis.net/gml/3.2
type nonNegativeInteger
properties
isRef 0
content simple

element BSplineType/knot
diagram AirQualityReporting_p2171.png
namespace http://www.opengis.net/gml/3.2
type gml:KnotPropertyType
properties
isRef 0
minOcc 2
maxOcc unbounded
content complex
children gml:Knot


XML Schema documentation generated by XMLSpy Schema Editor http://www.altova.com/xmlspy