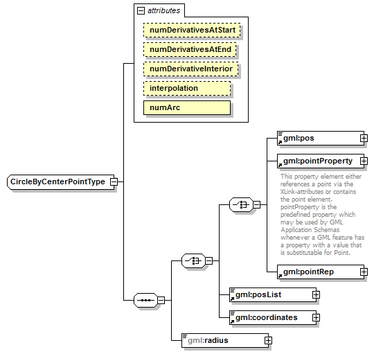
complexType CircleByCenterPointType
diagram AirQualityReporting_p2172.png
namespace http://www.opengis.net/gml/3.2
type restriction of gml:ArcByCenterPointType
properties
base gml:ArcByCenterPointType
children gml:pos gml:pointProperty gml:pointRep gml:posList gml:coordinates gml:radius
attributes
Name  Type  Use  Default  Fixed  annotation
numDerivativesAtStartinteger  0    
numDerivativesAtEndinteger  0    
numDerivativeInteriorinteger  0    
interpolationgml:CurveInterpolationType    circularArcCenterPointWithRadius  
numArcintegerrequired    1  

element CircleByCenterPointType/radius
diagram AirQualityReporting_p2173.png
namespace http://www.opengis.net/gml/3.2
type gml:LengthType
properties
isRef 0
content complex
attributes
Name  Type  Use  Default  Fixed  annotation
uomgml:UomIdentifierrequired      


XML Schema documentation generated by XMLSpy Schema Editor http://www.altova.com/xmlspy