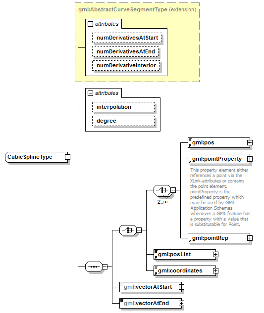
complexType CubicSplineType
diagram AirQualityReporting_p2181.png
namespace http://www.opengis.net/gml/3.2
type extension of gml:AbstractCurveSegmentType
properties
base gml:AbstractCurveSegmentType
children gml:pos gml:pointProperty gml:pointRep gml:posList gml:coordinates gml:vectorAtStart gml:vectorAtEnd
attributes
Name  Type  Use  Default  Fixed  annotation
numDerivativesAtStartinteger  0    
numDerivativesAtEndinteger  0    
numDerivativeInteriorinteger  0    
interpolationgml:CurveInterpolationType    cubicSpline  
degreeinteger    3  

attribute CubicSplineType/@interpolation
type gml:CurveInterpolationType
properties
isRef 0
fixed cubicSpline

attribute CubicSplineType/@degree
type integer
properties
isRef 0
fixed 3

element CubicSplineType/vectorAtStart
diagram AirQualityReporting_p2182.png
namespace http://www.opengis.net/gml/3.2
type gml:VectorType
properties
isRef 0
content complex
attributes
Name  Type  Use  Default  Fixed  annotation
srsNameanyURI      
srsDimensionpositiveInteger      
axisLabelsgml:NCNameList      
uomLabelsgml:NCNameList      

element CubicSplineType/vectorAtEnd
diagram AirQualityReporting_p2183.png
namespace http://www.opengis.net/gml/3.2
type gml:VectorType
properties
isRef 0
content complex
attributes
Name  Type  Use  Default  Fixed  annotation
srsNameanyURI      
srsDimensionpositiveInteger      
axisLabelsgml:NCNameList      
uomLabelsgml:NCNameList      


XML Schema documentation generated by XMLSpy Schema Editor http://www.altova.com/xmlspy