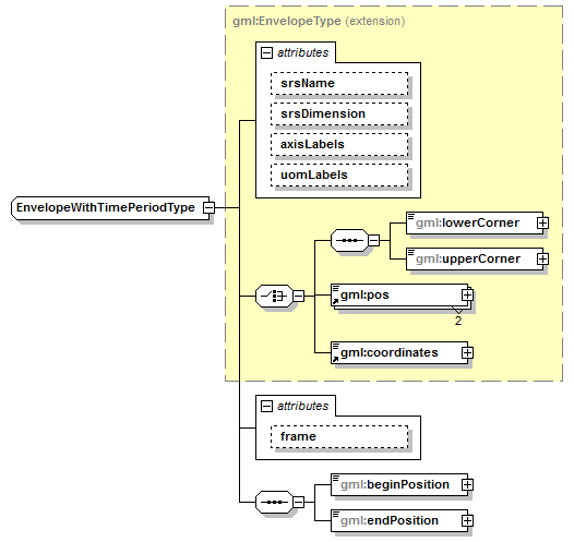
complexType EnvelopeWithTimePeriodType
diagram AirQualityReporting_p1441.png
namespace http://www.opengis.net/gml/3.2
type extension of gml:EnvelopeType
properties
base gml:EnvelopeType
children gml:lowerCorner gml:upperCorner gml:pos gml:coordinates gml:beginPosition gml:endPosition
attributes
Name  Type  Use  Default  Fixed  annotation
srsNameanyURI      
srsDimensionpositiveInteger      
axisLabelsgml:NCNameList      
uomLabelsgml:NCNameList      
frameanyURI  #ISO-8601    

attribute EnvelopeWithTimePeriodType/@frame
type anyURI
properties
isRef 0
default #ISO-8601

element EnvelopeWithTimePeriodType/beginPosition
diagram AirQualityReporting_p1442.png
namespace http://www.opengis.net/gml/3.2
type gml:TimePositionType
properties
isRef 0
content complex
attributes
Name  Type  Use  Default  Fixed  annotation
frameanyURI  #ISO-8601    
calendarEraNamestring      
indeterminatePositiongml:TimeIndeterminateValueType      

element EnvelopeWithTimePeriodType/endPosition
diagram AirQualityReporting_p1443.png
namespace http://www.opengis.net/gml/3.2
type gml:TimePositionType
properties
isRef 0
content complex
attributes
Name  Type  Use  Default  Fixed  annotation
frameanyURI  #ISO-8601    
calendarEraNamestring      
indeterminatePositiongml:TimeIndeterminateValueType      


XML Schema documentation generated by XMLSpy Schema Editor http://www.altova.com/xmlspy