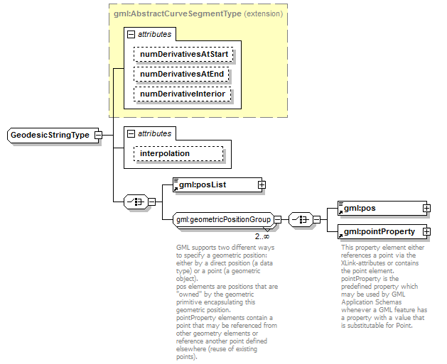
complexType GeodesicStringType
diagram AirQualityReporting_p2187.png
namespace http://www.opengis.net/gml/3.2
type extension of gml:AbstractCurveSegmentType
properties
base gml:AbstractCurveSegmentType
children gml:posList gml:pos gml:pointProperty
attributes
Name  Type  Use  Default  Fixed  annotation
numDerivativesAtStartinteger  0    
numDerivativesAtEndinteger  0    
numDerivativeInteriorinteger  0    
interpolationgml:CurveInterpolationType    geodesic  

attribute GeodesicStringType/@interpolation
type gml:CurveInterpolationType
properties
isRef 0
fixed geodesic


XML Schema documentation generated by XMLSpy Schema Editor http://www.altova.com/xmlspy