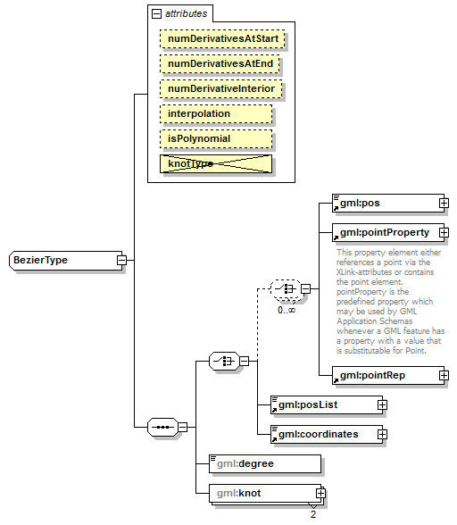
complexType BezierType
diagram AirQualityReporting_p2166.png
namespace http://www.opengis.net/gml/3.2
type restriction of gml:BSplineType
properties
base gml:BSplineType
children gml:pos gml:pointProperty gml:pointRep gml:posList gml:coordinates gml:degree gml:knot
attributes
Name  Type  Use  Default  Fixed  annotation
numDerivativesAtStartinteger  0    
numDerivativesAtEndinteger  0    
numDerivativeInteriorinteger  0    
interpolationgml:CurveInterpolationType    polynomialSpline  
isPolynomialboolean    true  
knotTypegml:KnotTypesTypeprohibited      

attribute BezierType/@interpolation
type gml:CurveInterpolationType
properties
isRef 0
fixed polynomialSpline

attribute BezierType/@isPolynomial
type boolean
properties
isRef 0
fixed true

attribute BezierType/@knotType
type gml:KnotTypesType
properties
isRef 0
use prohibited

element BezierType/degree
diagram AirQualityReporting_p2167.png
namespace http://www.opengis.net/gml/3.2
type nonNegativeInteger
properties
isRef 0
content simple

element BezierType/knot
diagram AirQualityReporting_p2168.png
namespace http://www.opengis.net/gml/3.2
type gml:KnotPropertyType
properties
isRef 0
minOcc 2
maxOcc 2
content complex
children gml:Knot


XML Schema documentation generated by XMLSpy Schema Editor http://www.altova.com/xmlspy