| diagram |
 |
| namespace |
http://www.opengis.net/swe/2.0 |
| type |
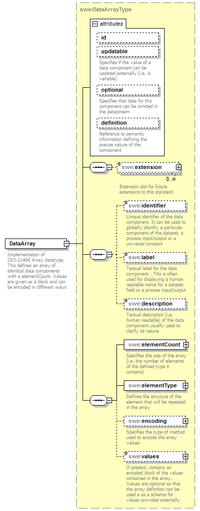
swe:DataArrayType |
| properties |
| content | complex | | substGrp | swe:AbstractDataComponent |
|
| children |
swe:extension swe:identifier swe:label swe:description swe:elementCount swe:elementType swe:encoding swe:values |
| attributes |
| Name | Type | Use | Default | Fixed | annotation | | id | ID | optional | | | | | updatable | boolean | optional | | | | documentation | | Specifies if the value of a data component can be updated externally (i.e. is variable) |
| | optional | boolean | optional | false | | | documentation | | Specifies that data for this component can be omitted in the datastream |
| | definition | anyURI | optional | | | | documentation | | Reference to semantic information defining the precise nature of the component |
|
|
| annotation |
| documentation | | Implementation of ISO-11404 Array datatype. This defines an array of identical data components with a elementCount. Values are given as a block and can be encoded in different ways |
|