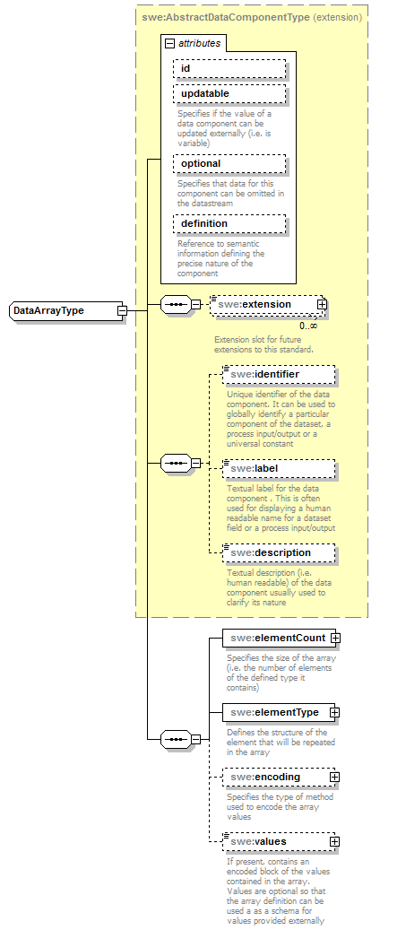
complexType DataArrayType
diagram AirQualityReporting_p1199.png
namespace http://www.opengis.net/swe/2.0
type extension of swe:AbstractDataComponentType
properties
base swe:AbstractDataComponentType
children swe:extension swe:identifier swe:label swe:description swe:elementCount swe:elementType swe:encoding swe:values
attributes
Name  Type  Use  Default  Fixed  annotation
idIDoptional      
updatablebooleanoptional      
documentation
Specifies if the value of a data component can be updated externally (i.e. is variable)
optionalbooleanoptional  false    
documentation
Specifies that data for this component can be omitted in the datastream
definitionanyURIoptional      
documentation
Reference to semantic information defining the precise nature of the component

element DataArrayType/elementCount
diagram AirQualityReporting_p1200.png
namespace http://www.opengis.net/swe/2.0
type swe:CountPropertyType
properties
isRef 0
content complex
children swe:Count
attributes
Name  Type  Use  Default  Fixed  annotation
type    simple  
href      
role      
arcrole      
title      
show      
actuate      
annotation
documentation
Specifies the size of the array (i.e. the number of elements of the defined type it contains)

element DataArrayType/elementType
diagram AirQualityReporting_p1201.png
namespace http://www.opengis.net/swe/2.0
type extension of swe:AbstractDataComponentPropertyType
properties
isRef 0
content complex
children swe:AbstractDataComponent
attributes
Name  Type  Use  Default  Fixed  annotation
type    simple  
href      
role      
arcrole      
title      
show      
actuate      
nameNCNamerequired      
annotation
documentation
Defines the structure of the element that will be repeated in the array

attribute DataArrayType/elementType/@name
type NCName
properties
isRef 0
use required

element DataArrayType/encoding
diagram AirQualityReporting_p1202.png
namespace http://www.opengis.net/swe/2.0
properties
isRef 0
minOcc 0
maxOcc 1
content complex
children swe:AbstractEncoding
annotation
documentation
Specifies the type of method used to encode the array values

element DataArrayType/values
diagram AirQualityReporting_p1203.png
namespace http://www.opengis.net/swe/2.0
type swe:EncodedValuesPropertyType
properties
isRef 0
minOcc 0
maxOcc 1
content complex
attributes
Name  Type  Use  Default  Fixed  annotation
type    simple  
href      
role      
arcrole      
title      
show      
actuate      
annotation
documentation
If present, contains an encoded block of the values contained in the array. Values are optional so that the array definition can be used a as a schema for values provided externally


XML Schema documentation generated by XMLSpy Schema Editor http://www.altova.com/xmlspy