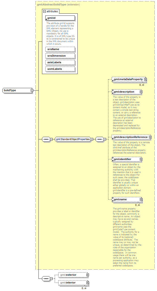
complexType SolidType
diagram AirQualityReporting_p2211.png
namespace http://www.opengis.net/gml/3.2
type extension of gml:AbstractSolidType
properties
base gml:AbstractSolidType
children gml:metaDataProperty gml:description gml:descriptionReference gml:identifier gml:name gml:exterior gml:interior
attributes
Name  Type  Use  Default  Fixed  annotation
idrequired      
documentation
The attribute gml:id supports provision of a handle for the XML element representing a GML Object. Its use is mandatory for all GML objects. It is of XML type ID, so is constrained to be unique in the XML document within which it occurs.
srsNameanyURI      
srsDimensionpositiveInteger      
axisLabelsgml:NCNameList      
uomLabelsgml:NCNameList      

element SolidType/exterior
diagram AirQualityReporting_p2212.png
namespace http://www.opengis.net/gml/3.2
type gml:ShellPropertyType
properties
isRef 0
minOcc 0
maxOcc 1
content complex
children gml:Shell

element SolidType/interior
diagram AirQualityReporting_p2213.png
namespace http://www.opengis.net/gml/3.2
type gml:ShellPropertyType
properties
isRef 0
minOcc 0
maxOcc unbounded
content complex
children gml:Shell


XML Schema documentation generated by XMLSpy Schema Editor http://www.altova.com/xmlspy