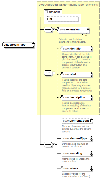
complexType DataStreamType
diagram AirQualityReporting_p1206.png
namespace http://www.opengis.net/swe/2.0
type extension of swe:AbstractSWEIdentifiableType
properties
base swe:AbstractSWEIdentifiableType
children swe:extension swe:identifier swe:label swe:description swe:elementCount swe:elementType swe:encoding swe:values
attributes
Name  Type  Use  Default  Fixed  annotation
idIDoptional      

element DataStreamType/elementCount
diagram AirQualityReporting_p1207.png
namespace http://www.opengis.net/swe/2.0
properties
isRef 0
minOcc 0
maxOcc 1
content complex
children swe:Count
annotation
documentation
Number of elements of the defined type that the stream contains

element DataStreamType/elementType
diagram AirQualityReporting_p1208.png
namespace http://www.opengis.net/swe/2.0
type extension of swe:AbstractDataComponentPropertyType
properties
isRef 0
content complex
children swe:AbstractDataComponent
attributes
Name  Type  Use  Default  Fixed  annotation
type    simple  
href      
role      
arcrole      
title      
show      
actuate      
nameNCNamerequired      
annotation
documentation
Definition and structure of one stream element

attribute DataStreamType/elementType/@name
type NCName
properties
isRef 0
use required

element DataStreamType/encoding
diagram AirQualityReporting_p1209.png
namespace http://www.opengis.net/swe/2.0
properties
isRef 0
content complex
children swe:AbstractEncoding
annotation
documentation
Method used to encode the stream values

element DataStreamType/values
diagram AirQualityReporting_p1210.png
namespace http://www.opengis.net/swe/2.0
type swe:EncodedValuesPropertyType
properties
isRef 0
content complex
attributes
Name  Type  Use  Default  Fixed  annotation
type    simple  
href      
role      
arcrole      
title      
show      
actuate      
annotation
documentation
Encoded values for the stream (can be out of band)


XML Schema documentation generated by XMLSpy Schema Editor http://www.altova.com/xmlspy