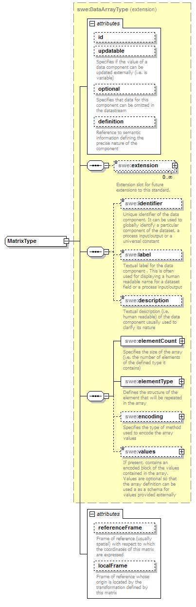
complexType MatrixType
diagram AirQualityReporting_p1213.png
namespace http://www.opengis.net/swe/2.0
type extension of swe:DataArrayType
properties
base swe:DataArrayType
children swe:extension swe:identifier swe:label swe:description swe:elementCount swe:elementType swe:encoding swe:values
attributes
Name  Type  Use  Default  Fixed  annotation
idIDoptional      
updatablebooleanoptional      
documentation
Specifies if the value of a data component can be updated externally (i.e. is variable)
optionalbooleanoptional  false    
documentation
Specifies that data for this component can be omitted in the datastream
definitionanyURIoptional      
documentation
Reference to semantic information defining the precise nature of the component
referenceFrameanyURIoptional      
documentation
Frame of reference (usually spatial) with respect to which the coordinates of this matrix are expressed
localFrameanyURIoptional      
documentation
Frame of reference whose origin is located by the transformation defined by this matrix

attribute MatrixType/@referenceFrame
type anyURI
properties
isRef 0
use optional
annotation
documentation
Frame of reference (usually spatial) with respect to which the coordinates of this matrix are expressed

attribute MatrixType/@localFrame
type anyURI
properties
isRef 0
use optional
annotation
documentation
Frame of reference whose origin is located by the transformation defined by this matrix


XML Schema documentation generated by XMLSpy Schema Editor http://www.altova.com/xmlspy