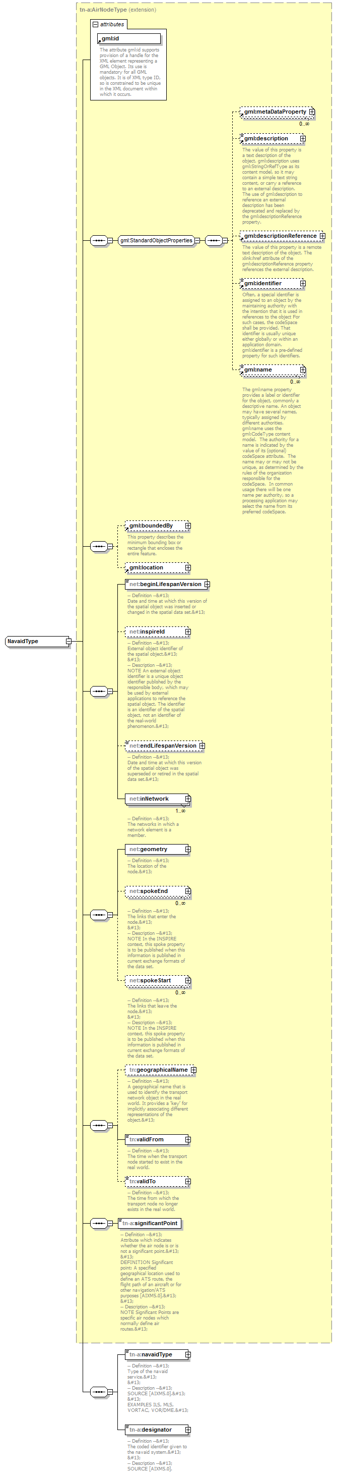
complexType NavaidType
diagram AirQualityReporting_p1928.png
namespace urn:x-inspire:specification:gmlas:AirTransportNetwork:3.0
type extension of tn-a:AirNodeType
properties
base tn-a:AirNodeType
children gml:metaDataProperty gml:description gml:descriptionReference gml:identifier gml:name gml:boundedBy gml:location net:beginLifespanVersion net:inspireId net:endLifespanVersion net:inNetwork net:geometry net:spokeEnd net:spokeStart tn:geographicalName tn:validFrom tn:validTo tn-a:significantPoint tn-a:navaidType tn-a:designator
attributes
Name  Type  Use  Default  Fixed  annotation
idrequired      
documentation
The attribute gml:id supports provision of a handle for the XML element representing a GML Object. Its use is mandatory for all GML objects. It is of XML type ID, so is constrained to be unique in the XML document within which it occurs.

element NavaidType/navaidType
diagram AirQualityReporting_p1929.png
namespace urn:x-inspire:specification:gmlas:AirTransportNetwork:3.0
type extension of gml:CodeType
properties
isRef 0
content complex
nillable true
attributes
Name  Type  Use  Default  Fixed  annotation
codeSpaceanyURI      
nilReasongml:NilReasonType      
annotation
documentation
-- Definition --
Type of the navaid service.

-- Description --
SOURCE [AIXM5.0].

EXAMPLES ILS, MLS, VORTAC, VOR/DME.

attribute NavaidType/navaidType/@nilReason
type gml:NilReasonType
properties
isRef 0

element NavaidType/designator
diagram AirQualityReporting_p1930.png
namespace urn:x-inspire:specification:gmlas:AirTransportNetwork:3.0
type extension of string
properties
isRef 0
content complex
nillable true
attributes
Name  Type  Use  Default  Fixed  annotation
nilReasongml:NilReasonType      
annotation
documentation
-- Definition --
The coded identifier given to the navaid system.

-- Description --
SOURCE [AIXM5.0].

attribute NavaidType/designator/@nilReason
type gml:NilReasonType
properties
isRef 0


XML Schema documentation generated by XMLSpy Schema Editor http://www.altova.com/xmlspy