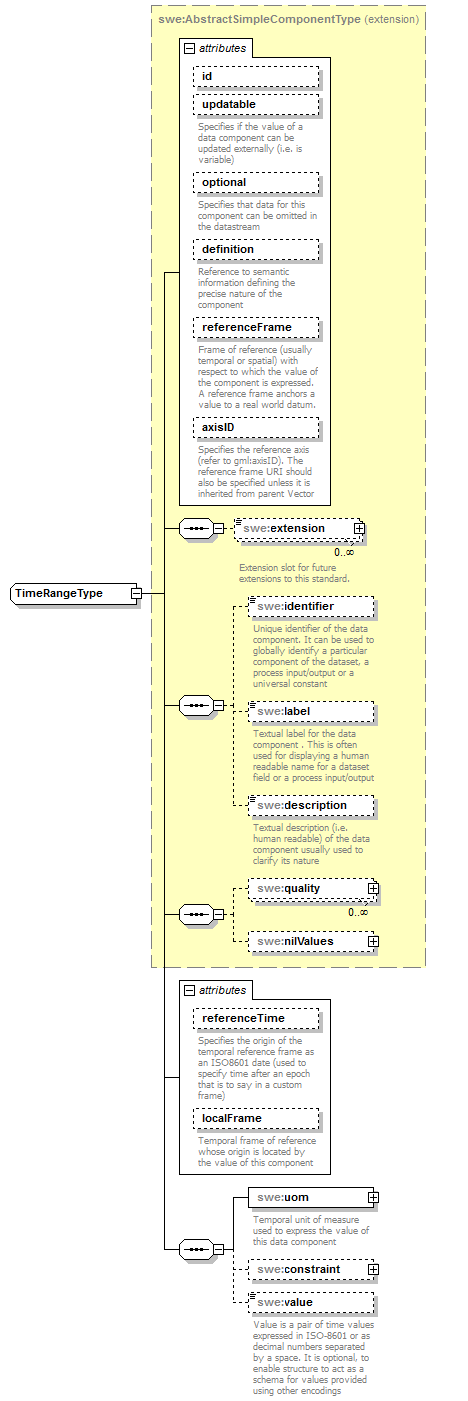
complexType TimeRangeType
diagram AirQualityReporting_p1796.png
namespace http://www.opengis.net/swe/2.0
type extension of swe:AbstractSimpleComponentType
properties
base swe:AbstractSimpleComponentType
children swe:extension swe:identifier swe:label swe:description swe:quality swe:nilValues swe:uom swe:constraint swe:value
attributes
Name  Type  Use  Default  Fixed  annotation
idIDoptional      
updatablebooleanoptional      
documentation
Specifies if the value of a data component can be updated externally (i.e. is variable)
optionalbooleanoptional  false    
documentation
Specifies that data for this component can be omitted in the datastream
definitionanyURIoptional      
documentation
Reference to semantic information defining the precise nature of the component
referenceFrameanyURIoptional      
documentation
Frame of reference (usually temporal or spatial) with respect to which the value of the component is expressed. A reference frame anchors a value to a real world datum.
axisIDstringoptional      
documentation
Specifies the reference axis (refer to gml:axisID). The reference frame URI should also be specified unless it is inherited from parent Vector
referenceTimedateTimeoptional      
documentation
Specifies the origin of the temporal reference frame as an ISO8601 date (used to specify time after an epoch that is to say in a custom frame)
localFrameanyURIoptional      
documentation
Temporal frame of reference whose origin is located by the value of this component

attribute TimeRangeType/@referenceTime
type dateTime
properties
isRef 0
use optional
annotation
documentation
Specifies the origin of the temporal reference frame as an ISO8601 date (used to specify time after an epoch that is to say in a custom frame)

attribute TimeRangeType/@localFrame
type anyURI
properties
isRef 0
use optional
annotation
documentation
Temporal frame of reference whose origin is located by the value of this component

element TimeRangeType/uom
diagram AirQualityReporting_p1797.png
namespace http://www.opengis.net/swe/2.0
type swe:UnitReference
properties
isRef 0
content complex
attributes
Name  Type  Use  Default  Fixed  annotation
codeswe:UomSymboloptional      
type    simple  
href      
role      
arcrole      
title      
show      
actuate      
annotation
documentation
Temporal unit of measure used to express the value of this data component

element TimeRangeType/constraint
diagram AirQualityReporting_p1798.png
namespace http://www.opengis.net/swe/2.0
type swe:AllowedTimesPropertyType
properties
isRef 0
minOcc 0
maxOcc 1
content complex
children swe:AllowedTimes
attributes
Name  Type  Use  Default  Fixed  annotation
type    simple  
href      
role      
arcrole      
title      
show      
actuate      

element TimeRangeType/value
diagram AirQualityReporting_p1799.png
namespace http://www.opengis.net/swe/2.0
type swe:TimePair
properties
isRef 0
minOcc 0
maxOcc 1
content simple
annotation
documentation
Value is a pair of time values expressed in ISO-8601 or as decimal numbers separated by a space. It is optional, to enable structure to act as a schema for values provided using other encodings


XML Schema documentation generated by XMLSpy Schema Editor http://www.altova.com/xmlspy