complexType VectorType
diagram AirQualityReporting_p1192.png
namespace http://www.opengis.net/swe/2.0
type extension of swe:AbstractDataComponentType
properties
base swe:AbstractDataComponentType
children swe:extension swe:identifier swe:label swe:description swe:coordinate
attributes
Name  Type  Use  Default  Fixed  annotation
idIDoptional      
updatablebooleanoptional      
documentation
Specifies if the value of a data component can be updated externally (i.e. is variable)
optionalbooleanoptional  false    
documentation
Specifies that data for this component can be omitted in the datastream
definitionanyURIoptional      
documentation
Reference to semantic information defining the precise nature of the component
referenceFrameanyURIrequired      
documentation
Frame of reference (usually spatial) with respect to which the coordinates of this vector are expressed. A reference frame anchors a vector value to a real world datum.
localFrameanyURIoptional      
documentation
Frame of reference whose origin is located by the coordinates of this vector

attribute VectorType/@referenceFrame
type anyURI
properties
isRef 0
use required
annotation
documentation
Frame of reference (usually spatial) with respect to which the coordinates of this vector are expressed. A reference frame anchors a vector value to a real world datum.

attribute VectorType/@localFrame
type anyURI
properties
isRef 0
use optional
annotation
documentation
Frame of reference whose origin is located by the coordinates of this vector

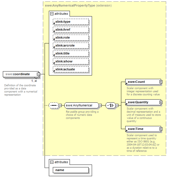
element VectorType/coordinate
diagram AirQualityReporting_p1193.png
namespace http://www.opengis.net/swe/2.0
type extension of swe:AnyNumericalPropertyType
properties
isRef 0
minOcc 1
maxOcc unbounded
content complex
children swe:Count swe:Quantity swe:Time
attributes
Name  Type  Use  Default  Fixed  annotation
type    simple  
href      
role      
arcrole      
title      
show      
actuate      
nameNCNamerequired      
annotation
documentation
Definition of the coordinate provided as a data component with a numerical representation

attribute VectorType/coordinate/@name
type NCName
properties
isRef 0
use required


XML Schema documentation generated by XMLSpy Schema Editor http://www.altova.com/xmlspy